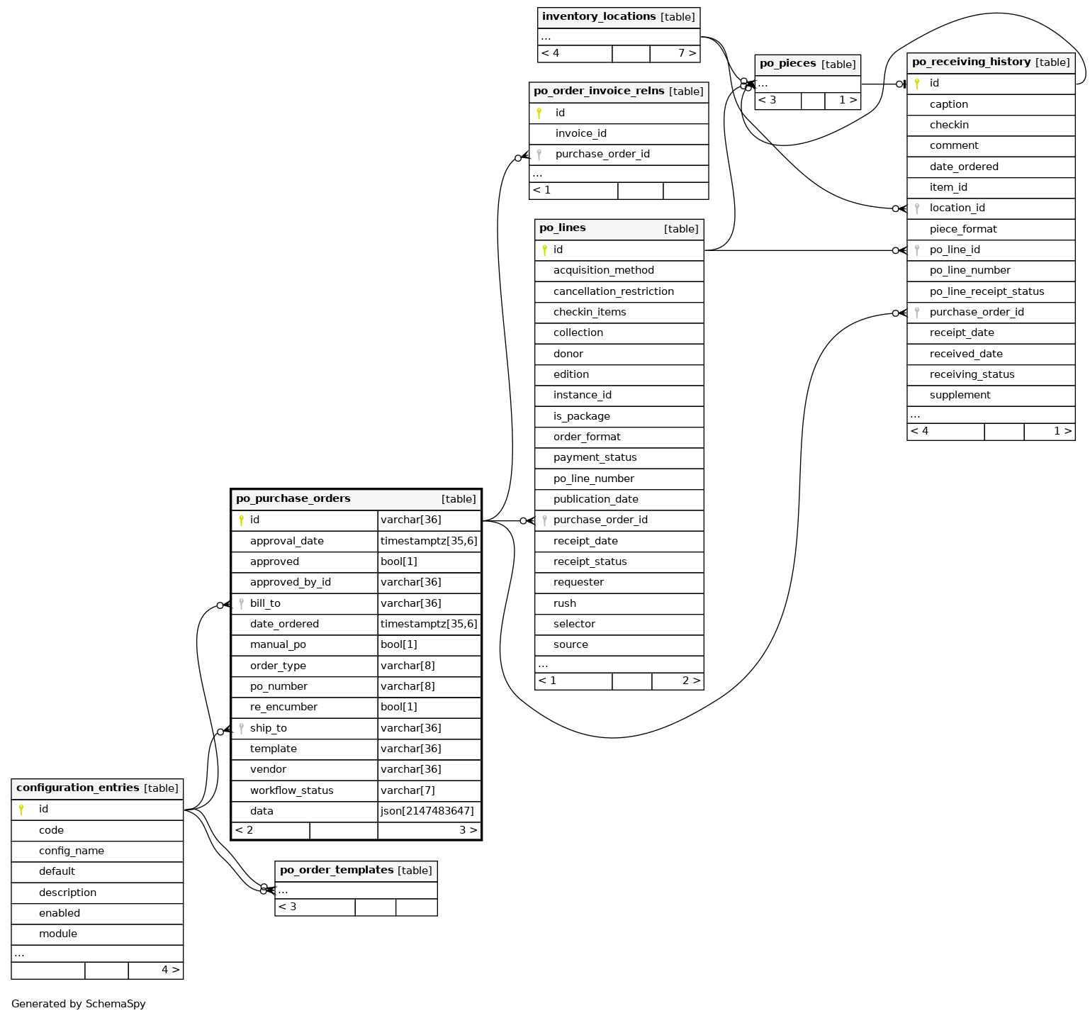
Columns
| Column | Type | Size | Nulls | Auto | Default | Children | Parents | Comments | ||||||
|---|---|---|---|---|---|---|---|---|---|---|---|---|---|---|
| id | varchar | 36 | null |
|
|
|||||||||
| approval_date | timestamptz | 35,6 | √ | null |
|
|
||||||||
| approved | bool | 1 | √ | null |
|
|
||||||||
| approved_by_id | varchar | 36 | √ | null |
|
|
||||||||
| bill_to | varchar | 36 | √ | null |
|
|
||||||||
| date_ordered | timestamptz | 35,6 | √ | null |
|
|
||||||||
| manual_po | bool | 1 | √ | null |
|
|
||||||||
| order_type | varchar | 8 | √ | null |
|
|
||||||||
| po_number | varchar | 8 | √ | null |
|
|
||||||||
| re_encumber | bool | 1 | √ | null |
|
|
||||||||
| ship_to | varchar | 36 | √ | null |
|
|
||||||||
| template | varchar | 36 | √ | null |
|
|
||||||||
| vendor | varchar | 36 | √ | null |
|
|
||||||||
| workflow_status | varchar | 7 | √ | null |
|
|
||||||||
| data | json | 2147483647 | √ | null |
|
|
Indexes
| Constraint Name | Type | Sort | Column(s) |
|---|---|---|---|
| po_purchase_orders_pkey | Primary key | Asc | id |
| po_purchase_orders_approval_date_idx | Performance | Asc | approval_date |
| po_purchase_orders_approved_by_id_idx | Performance | Asc | approved_by_id |
| po_purchase_orders_approved_idx | Performance | Asc | approved |
| po_purchase_orders_bill_to_idx | Performance | Asc | bill_to |
| po_purchase_orders_date_ordered_idx | Performance | Asc | date_ordered |
| po_purchase_orders_manual_po_idx | Performance | Asc | manual_po |
| po_purchase_orders_order_type_idx | Performance | Asc | order_type |
| po_purchase_orders_po_number_idx | Performance | Asc | po_number |
| po_purchase_orders_re_encumber_idx | Performance | Asc | re_encumber |
| po_purchase_orders_ship_to_idx | Performance | Asc | ship_to |
| po_purchase_orders_template_idx | Performance | Asc | template |
| po_purchase_orders_vendor_idx | Performance | Asc | vendor |
| po_purchase_orders_workflow_status_idx | Performance | Asc | workflow_status |

