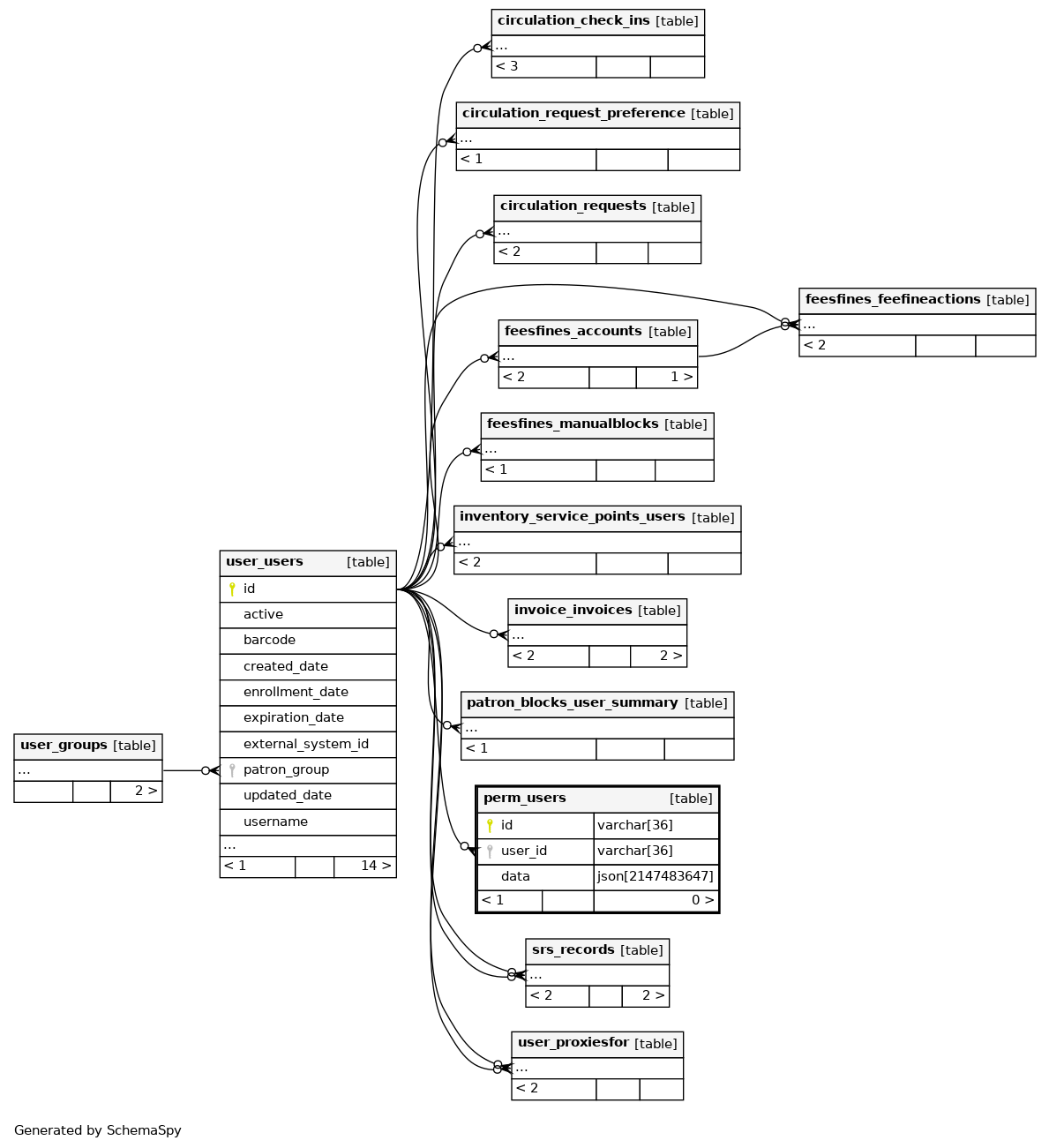
Columns
| Column | Type | Size | Nulls | Auto | Default | Children | Parents | Comments | ||
|---|---|---|---|---|---|---|---|---|---|---|
| id | varchar | 36 | null |
|
|
|||||
| user_id | varchar | 36 | √ | null |
|
|
||||
| data | json | 2147483647 | √ | null |
|
|
Indexes
| Constraint Name | Type | Sort | Column(s) |
|---|---|---|---|
| perm_users_pkey | Primary key | Asc | id |
| perm_users_user_id_idx | Performance | Asc | user_id |

